Review Apps
Review Apps are automatically deployed by each pipeline, both in CE and EE.
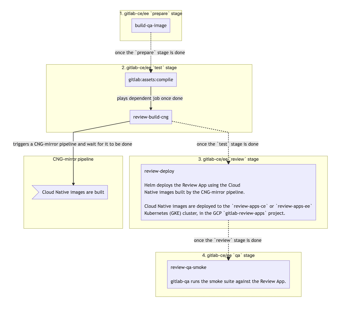
How does it work?
CI/CD architecture diagram
Show mermaid source
graph TD
build-qa-image -.->|once the `prepare` stage is done| gitlab:assets:compile
review-build-cng -->|triggers a CNG-mirror pipeline and wait for it to be done| CNG-mirror
review-build-cng -.->|once the `test` stage is done| review-deploy
review-deploy -.->|once the `review` stage is done| review-qa-smoke
subgraph 1. gitlab-ce/ee prepare stage
build-qa-image
end
subgraph 2. gitlab-ce/ee test stage
gitlab:assets:compile -->|plays dependent job once done| review-build-cng
end
subgraph 3. gitlab-ce/ee review stage
review-deploy["review-deploy
Helm deploys the Review App using the Cloud
Native images built by the CNG-mirror pipeline.
Cloud Native images are deployed to the review-apps-ce or review-apps-ee
Kubernetes (GKE) cluster, in the GCP gitlab-review-apps project."]
end
subgraph 4. gitlab-ce/ee qa stage
review-qa-smoke[review-qa-smoke
gitlab-qa runs the smoke suite against the Review App.]
end
subgraph CNG-mirror pipeline
CNG-mirror>Cloud Native images are built];
end
Detailed explanation
- On every pipeline during the
teststage, thegitlab:assets:compilejob is automatically started.- Once it's done, it starts the
review-build-cngmanual job since theCNG-mirrorpipeline triggered in the following step depends on it.
- Once it's done, it starts the
- The
review-build-cngjob triggers a pipeline in theCNG-mirrorproject.- The
CNG-mirrorpipeline creates the Docker images of each component (e.g.gitlab-rails-ee,gitlab-shell,gitalyetc.) based on the commit from the GitLab pipeline and stores them in its registry. - We use the
CNG-mirrorproject so that theCNG, (Cloud Native GitLab), project's registry is not overloaded with a lot of transient Docker images. - Note that the official CNG images are built by the
cloud-native-imagejob, which runs only for tags, and triggers itself aCNGpipeline.
- The
- Once the
teststage is done, thereview-deployjob deploys the Review App using the official GitLab Helm chart to thereview-apps-ce/review-apps-eeKubernetes cluster on GCP.- The actual scripts used to deploy the Review App can be found at
scripts/review_apps/review-apps.sh. - These scripts are basically
our official Auto DevOps scripts where the
default CNG images are overridden with the images built and stored in the
CNG-mirrorproject's registry. - Since we're using the official GitLab Helm chart, this means you get a dedicated environment for your branch that's very close to what it would look in production.
- The actual scripts used to deploy the Review App can be found at
- Once the
review-deployjob succeeds, you should be able to use your Review App thanks to the direct link to it from the MR widget. To log into the Review App, see "Log into my Review App?" below.
Additional notes:
- The Kubernetes cluster is connected to the
gitlab-{ce,ee}projects using GitLab's Kubernetes integration. This basically allows to have a link to the Review App directly from the merge request widget. - If the Review App deployment fails, you can simply retry it (there's no need
to run the
review-stopjob first). - The manual
review-stopin theteststage can be used to stop a Review App manually, and is also started by GitLab once a merge request's branch is deleted after being merged. - Review Apps are cleaned up regularly via a pipeline schedule that runs
the
schedule:review-cleanupjob.
QA runs
On every pipeline in the qa stage (which comes after the
review stage), the review-qa-smoke job is automatically started and it runs
the QA smoke suite.
You can also manually start the review-qa-all: it runs the full QA suite.
Performance Metrics
On every pipeline in the qa stage, the
review-performance job is automatically started: this job does basic
browser performance testing using a
Sitespeed.io Container.
How to:
Log into my Review App
The default username is root and its password can be found in the 1Password
secure note named gitlab-{ce,ee} Review App's root password.
Enable a feature flag for my Review App
- Open your Review App and log in as documented above.
- Create a personal access token.
- Enable the feature flag using the Feature flag API.
Find my Review App slug
- Open the
review-deployjob. - Look for
Checking for previous deployment of review-*. - For instance for
Checking for previous deployment of review-qa-raise-e-12chm0, your Review App slug would bereview-qa-raise-e-12chm0in this case.
Run a Rails console
-
Filter Workloads by your Review App slug
, e.g.
review-qa-raise-e-12chm0. - Find and open the
task-runnerDeployment, e.g.review-qa-raise-e-12chm0-task-runner. - Click on the Pod in the "Managed pods" section, e.g.
review-qa-raise-e-12chm0-task-runner-d5455cc8-2lsvz. - Click on the
KUBECTLdropdown, thenExec->task-runner. - Replace
-c task-runner -- lswith-it -- gitlab-rails consolefrom the default command or- Run
kubectl exec --namespace review-apps-ce review-qa-raise-e-12chm0-task-runner-d5455cc8-2lsvz -it -- gitlab-rails consoleand- Replace
review-apps-cewithreview-apps-eeif the Review App is running EE, and - Replace
review-qa-raise-e-12chm0-task-runner-d5455cc8-2lsvzwith your Pod's name.
- Replace
- Run
Dig into a Pod's logs
-
Filter Workloads by your Review App slug,
e.g.
review-qa-raise-e-12chm0. - Find and open the
migrationsDeployment, e.g.review-qa-raise-e-12chm0-migrations.1. - Click on the Pod in the "Managed pods" section, e.g.
review-qa-raise-e-12chm0-migrations.1-nqwtx. - Click on the
Container logslink.
Frequently Asked Questions
Isn't it too much to trigger CNG image builds on every test run? This creates thousands of unused Docker images.
We have to start somewhere and improve later. Also, we're using the CNG-mirror project to store these Docker images so that we can just wipe out the registry at some point, and use a new fresh, empty one.
How big are the Kubernetes clusters (review-apps-ce and review-apps-ee)?
The clusters are currently set up with a single pool of preemptible nodes, with a minimum of 1 node and a maximum of 50 nodes.
What are the machine running on the cluster?
We're currently using
n1-standard-16(16 vCPUs, 60 GB memory) machines.
How do we secure this from abuse? Apps are open to the world so we need to find a way to limit it to only us.
This isn't enabled for forks.
